Atualizações: Novo Servidor de Backup em pleno funcionamento!

Download

Veja abaixo o passo a passo de todo processo de instalação.

Baixar o Software


Passo 1

Antes de tudo, você precisa ter o arquivo baixado no seu computador ou notebook, clique no botão azul abaixo, para iniciar o download e baixar o arquivo.

Baixar Arquivo

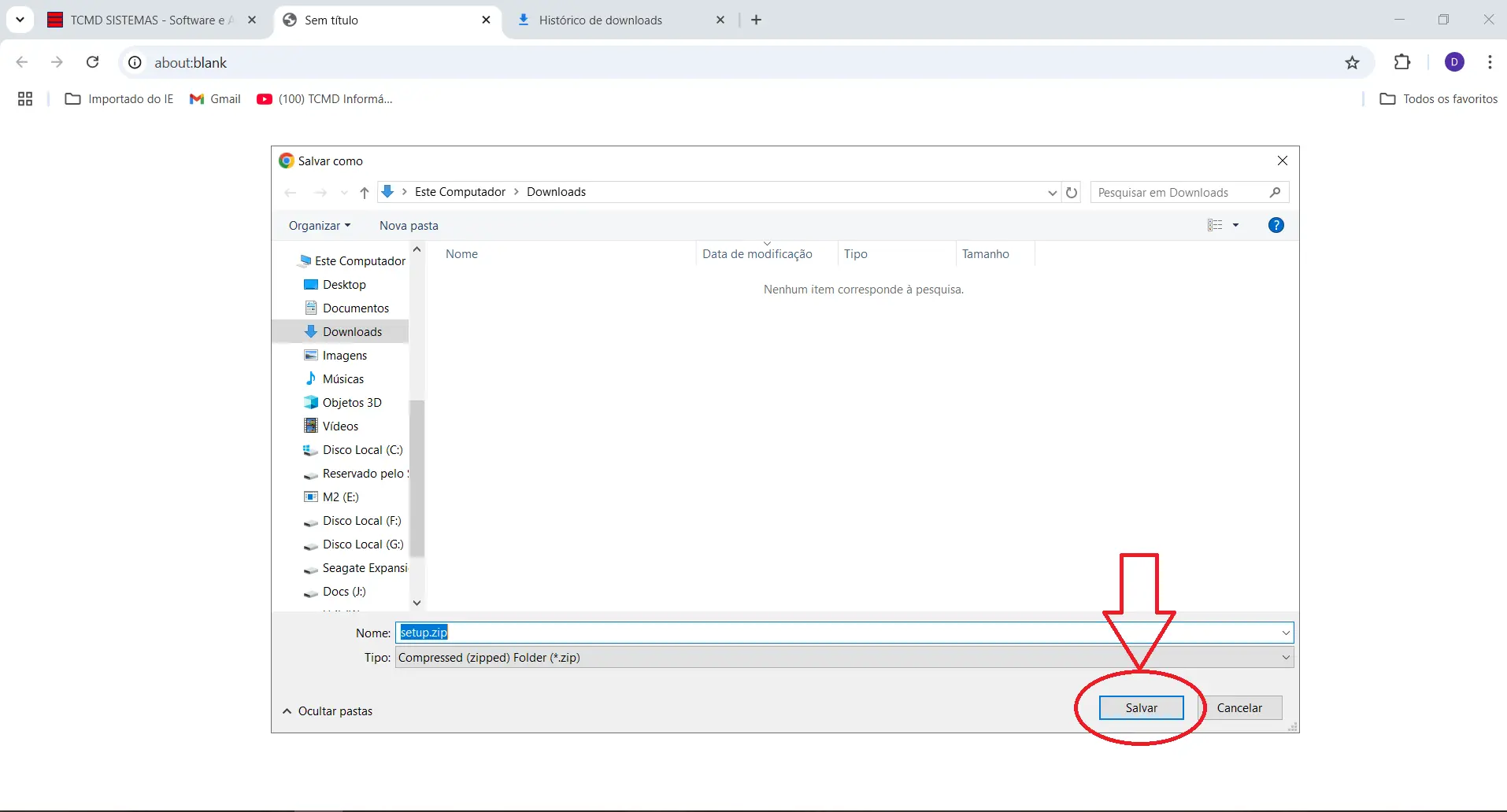
Escolha o local onde vai baixar ou se baixar automaticamente, vai estar na sua pasta padrão de download, aguarde o download ser concluído.

Passo 1


Passo 2

Após baixar o arquivo vai aparecer na pasta selecionada ou nessa aba do seu navegador.

Passo 2


Passo 3

Localize o arquivo baixado e clique duas vezes para abrir o setup.zip, após isso vai aparecer o instalador.

Passo 3

Passo 4

Em alguns casos vai aparecer essa janela de aviso antes de abrir o instalador, clique onde diz "mais informações".

Passo 4

Passo 5

Vai aparecer o botão "Executar Assim Mesmo" clique nele e aguarde. Isso aparece por que alguns computadores estão com uma configuração diferente de Windows Defender ou uma versão desatualizada de seu Windows.

Passo 5

Passo 6

O instalador será iniciado, clique em avançar.

Passo 6

Passo 7

Escolha a pasta onde quer instalar, ou caso queira deixar assim, basta clicar em "Avançar"

Passo 7

Passo 8

Clique em "Avançar" *A opção de ícone na área de trabalho está pré-selecionada, contornada pela cor azul. Entre "Voltar" e "Cancelar".

Passo 8

Passo 9

Clique em "Instalar" e aguarde o processo ser concluído.

Passo 9

Passo 10

A Instalação foi concluída, clique em "Concluir" e o programa será aberto.

Passo 10

Passo 11

Selecione a opção Servidor ou Terminal, caso não saiba, use como padrão a primeira opção e clique em "Entrar no TCMD".

Passo 11

Passo 12

Entre com seu usuário e senha e clique em "Entrar" e pronto, você está logado e pronto para usar nosso software.

Passo 12